The guide to local image creation with Z-image

Okay, I had a whole guide written but had to debug something on my computer and now it's gone 😩 ... read full post

Okay, I had a whole guide written but had to debug something on my computer and now it's gone 😩 ... read full post

🚨🚨PSA: because this is getting some interest, please be careful when using Crush (or any agentic AI): ... read full post
So look I'm a complete beginner in docker, only know it because lemmy's own documentation says to use it to deploy a lemmy server. I'm hoping people in the comments will be able to provide more information and perhaps a better way to do this than the way I did it. ... read full post
1 English character ≈ 0.3 tokens. ... read full post
Yet another "small" post to help people out. ... read full post

Just saw the news on twitter - and this is my own screenshot of their API pricing taken just now. ... read full post

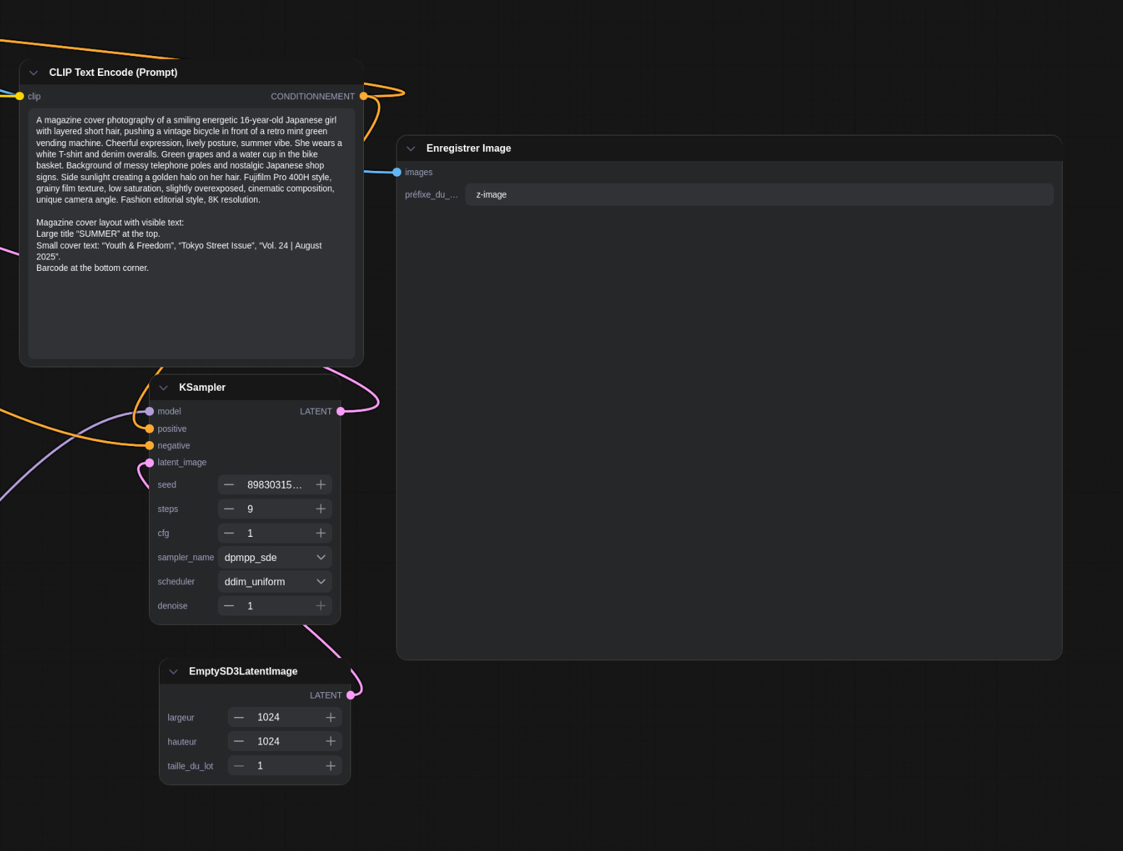
Samplers make a huge difference regardless on most models, but for text generation, set sampler to dpmpp_sde and scheduler to ddim_uniform. ... read full post

I finally ditched windows and moved to linux (Zorin OS). ... read full post
I don't recall exactly what command I saw this happen with; I think it had something to do with network testing. The system prevented it from being called, so the agent used Python to write code that did the task the command would have done anyway. Obviously, it wasn't a full implementation of the tool it wasn't allowed to use, but it did create something that replicated the specific usecase it needed the command for. ... read full post
When they work, it feels like magic. When they don't, it feels like you're arguing with a confident bullshit artist who refuses to admit they're lost. Through a lot of trial and error, I’ve developed some intuition regarding what these models are actually good at and how to manage them in a way that gets useful results fairly reliably. ... read full post
(gitting yourself sounds ominous) ... read full post
Cursor I don't like bc it's pricing mechanism is funky and I don't trust where the data goes
I like Neovim alot but I haven't used Avante. I have experience with Claude Code and with Aider. I think I prefer the claude code interface but you can set that with any API endpoint.
Prompts (both in and out of agentic AI) work much better when you have the vocabulary to guide the LLM. I call them 'keywords' because it's more like you're nudging the LLM towards the right answer rather than telling it outright how it must act and reply. ... read full post
Recently I installed some LSPs (Language Server Protocols) on Crush. Crush supports LSPs it just doesn't come with any natively. ... read full post
(Going to make a bunch of posts over the next day or so to start populating this new community) ... read full post

For fun, I spinned up Crush and gave it the link to a subreddit. I told it it was a data analyst and we want to do a profile on this community based on 'top' and 'hot' posts and comments. ... read full post

cross-posted from: https://lemmygrad.ml/post/9816761 ... read full post